Transparency in Reporting: The Importance of Accurate and Ethical Data As the world becomes increasingly data-driven, businesses and organizations must … More
Tag: reporting
Navigating the World of TV News: What Makes a Good Program?
As a writer and journalist, I have always been fascinated by the way in which we consume news. From the … More
“Stay Ahead of the Game: Why SIEM is a Critical Tool for Cybersecurity Professionals”
Security Information and Event Management (SIEM) is a critical tool for cybersecurity professionals. SIEM solutions are designed to help organizations … More
Journalistic Integrity: A Guide to Ethical Reporting on Celebrity Deaths
Journalistic Integrity: A Guide to Ethical Reporting in the Wake of Celebrity Deaths In today’s world, where news and information … More
Why Color Commentary in Sports Broadcasting Needs to Go: An Unnecessary and Harmful Addition
Color Commentary: The Unnecessary and Harmful Addition to Sports Broadcasting When it comes to sports broadcasting, we are all familiar … More
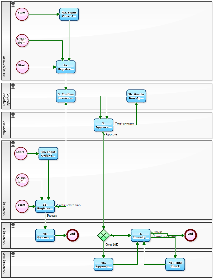
“Magical Realism Meets Finance: Applying Gabriel Garcia Marquez’s Style to Invoice Processing”
The process of invoice processing is an essential component in the success of any business. It involves the handling and … More
Unsung Heroes: The Journalists and Camera Operators Behind the Olympics Coverage
Behind-the-Scenes Coverage: The Unsung Heroes of Olympics Journalism The Olympics are one of the most significant sporting events in the … More
Unleashing Business Success: Best Practices for Data Analysis and Reporting
Data analysis and reporting are two of the most important aspects of business intelligence. Data analysis involves the process of … More
